
Project: PRONETA
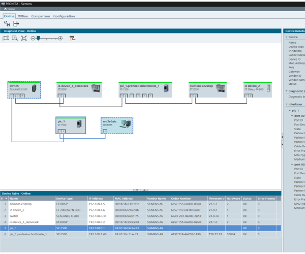
PRONETA Basic is one of the most popular tools for PROFINET network diagnostics. It enables you to check all devices in the PROFINET network. Furthermore, it can easily configure network parameters of the scanned equipment. IO-Test is a popular PRONETA Basic functionality, allowing to connect to various Siemens IO devices and check the connection of individual IOs.
SINETPLAN is another tool we develop. It enables you to plan/scan/import your PROFINET network, calculate and simulate the network load, and unveil any weak points.
MFCT – Multi Fieldbus Configuration Tool is one of the last tools developed in our small team. As the name indicates, it is a tool used to configure new SIEMENS IO devices and modules, which can use PROFINET, Ethernet/IP, and Modbus TCP. We cooperate with other SIEMENS teams and end customers (e.g., BMW and VW) to develop our tools. Thanks to our many years of experience and an agile approach, our tools are highly popular with industrial enterprises and the automation industry.
